Netzwerk unter Windows

Aus Tutorials
Zur Navigation springen Zur Suche springen

IP Adresse erneuern

ipconfig /renew [<interface>]

Beispiel:

IP-Adresse der Schnittstelle Ethernet erneuern:

ipconfig /renew Ethernet

Statische Routen unter Windows hinzufügen:

Routen werden unter Windows nach folgenden Scheme angelegt:

route -p add <Ziel> mask <Subnetz> <Gateway> metric <Kostenanzahl> 

Folgende Zeile fügt eine statische Route hinzu, die alle Pakete für das Netzwerk 10.9.0.0 an den Server 10.0.0.100 weiterleitet:

route -p add 10.9.0.0 mask 255.255.255.0 10.0.0.100 metric 1
Option Bedeutung
−p Route permanent hinzufügen
metric Anzahl der Knoten zum Ziel

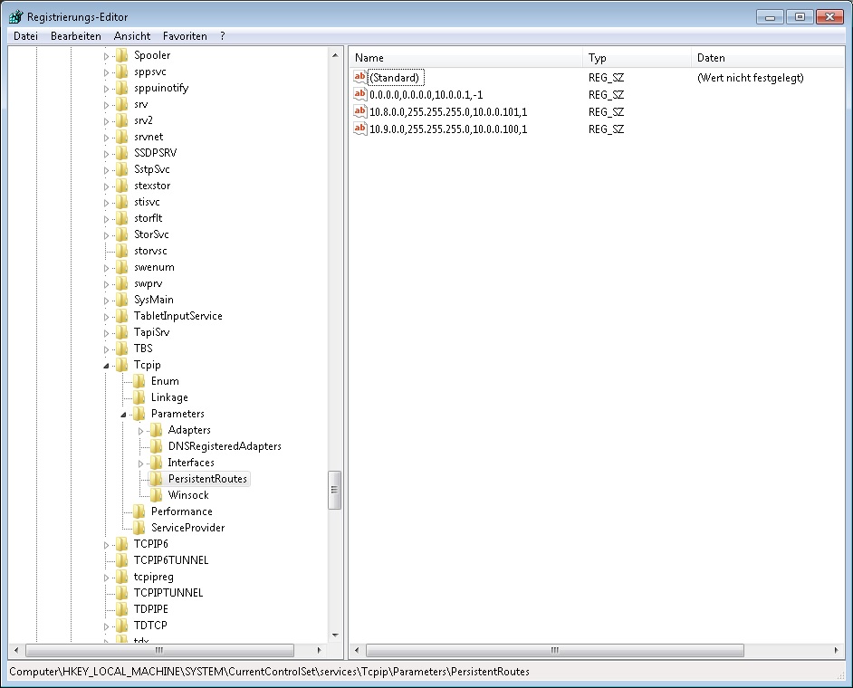
In der Registry können alle Routen unter folgenden Pfad bearbeitet werden:

HKEY_LOCAL_MACHINE\SYSTEM\CurrentControlSet\Services\Tcpip \Parameters\PersistentRoutes

StatischeRoutenRegeditWindows.jpg

Statische Routen unter Windows löschen:

route delete <Ziel>

Routen-Tabelle anzeigen

route print -4

Detailierte Routeninformation

pathping <target ip>

Zurück zu Windows